Frequently Asked Questions
When do you accept members?
- Applications Cycles:
- Summer (late july/early august)
- Fall (Week 0-1)
- winter (week 1)
Do I need prior experience to join the club?
-
Embedded: Familiarity with coding (C++) required
- Recommended to take CSE courses before applying if you have never programmed before
-
Autonomy: Familiarity with coding (Python + C++) required
- Recommended to take CSE courses before applying if you have never programmed before
- Mechanical: Some CADing experience recommended
- Electronics: Some PCB experience recommended
- We have training programs for all teams so you do not need to be a specific major or have expertise in any fields.
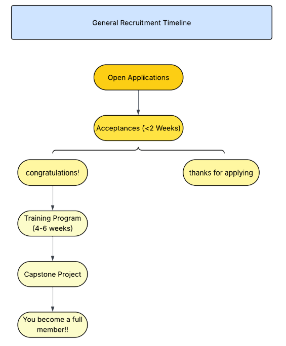
What does the recruitment process look like after I’m accepted?
-
Training: New members are taught the skills needed to be successful in Triton Robotics.
- Mechanical: OnShape and design
- Autonomy: ROS 2, Simulink basics, Git
- Embedded: Workflow training
- Electronics: PCB design (EasyEDA)
- Skill Evaluation: Members are given a capstone project after training (week 6) and present it during a general meeting.
What does the time commitment look like?
- Members are expected to work on assigned tasks throughout the week and ask questions to their leads as needed. We don’t expect you to know everything.
General Recruitment Timeline
| Open Applications (1-2 weeks) | Acceptances (<1 week) |
| We will release a Google Form asking for basic information, a resume, an optional introduction video, and any other relevant work or experience. | Acceptances will be sent to your email a couple days after the application deadline |
↓
| Training Program (3-5 weeks) | Capstone Project (time can vary) |
| Students accepted will start a training program where they will learn necessary skills to succeed in the club. | After completing the trainee program, members will be assigned a capstone project by their sub-team lead. Topics and length of time can vary. Members are strongly encouraged to tell their lead what skills they want to work on. At the end, recruits will make and present their project to the club. |




